Google Ads Editor is a tool from Google that allows advertisers to manage a variety of accounts with multiple campaigns and keywords. The nifty thing is that it can be used offline too! Here’s everything you need to know about to start using Google Ads Editor outside of the Google Ads browser UI.
Use the links below to navigate between the sections of this guide:
- What is Google Ads Editor?
- Features added in the latest version
- Why use Google Ads Editor?
- How to download Google Ads Editor
- Tutorial: how to use Google Ads Editor?
- Setting up to work on your accounts offline
- Navigating around the tool: a quick tour
- Creating campaigns
- Reviewing ad changes
- Posting your ads
- Exporting and importing files
- Analysing performance
- Advanced functions in Google Ads Editor
- Using bulk editing tools
- Advanced ad changes and text tweaking
- Changing keyword match types
- Identifying duplicate keywords
- Smart bidding management
- Using advanced filtering
- Integrating with spreadsheets
- How we use Google Ads Editor
- Next steps
What is Google Ads Editor?
Google Ads Editor is a software application that allows you to manage your campaigns outside of the Google Ads browser UI.

The application allows you to make changes to your campaigns such as make bulk actions, quickly review a campaign’s structure and much more. Google Ads Editor has changed significantly over the years and now provides data insights reducing the need to log into the web browser platform.
The tool also provides the ability to overhaul your campaigns without having an internet connection, which is useful as you can prepare wholesale changes on the go.
Features added in the latest version
Google Ads Editor has changed significantly over the years, the main new feature of the program is the performance overview subsection.
This performance review subsection allows you to view overall ad account, campaign level, and ad group level performance, allowing you not to have to rely on the browser UI to view performance.
Although this performance overview provides a powerful top-line view that can be segmented by time, the tool does not provide a keyword-level view, which is a reason why many paid media specialists still tend to use the browser UI when reporting.
Why use Google Ads Editor?
The program allows you to create and manage campaigns without ever having to open your internet browser. Google Ads Editor allows you to upload hundreds of ads in bulk alongside making multiple changes to all campaign types, alongside providing a clear breakdown in terms of what is inside a campaign.
The world of paid media is fast moving industry and the main benefit of using Google Ads Editor is predominantly focused on saving you time by:
- Managing your activity easily – i.e. Bulk upload hundreds of ads/keywords in seconds, find and replace a key CTA in your ads, quickly get a snapshot of all the live ads in your account, alongside pausing ads for a promotion that has just passed
- Adjust your campaign settings in bulk – Need to exclude search partners? Change your targeting method? Or perhaps you need to change your ad rotation settings? You can edit all relevant campaigns in a matter of seconds in Ads Editor
The tool also allows you to quickly audit an account, within seconds you can have a holistic view of an entire account seeing:
- What extensions are applied to a certain campaign, which keywords are broad match in a particular ad group, what campaigns are running what bid strategy and so much more
Google Ads Editor’s main benefit is its ability to allow you to make a substantial amount of changes in seconds across your ad account and allow you to quickly view what is actually in your campaigns.
How to download Google Ads Editor
You can find the latest free-to-use version of the Google Ads Editor application and download it by accessing the following link. This directs you to the official Google Ads Editor site, this can also be found through a quick Google search too!.
In both cases, the site should look like what is found in the screenshot below.

Click ‘Download Google Ads Editor’ to get started.
Whilst Google Ads Editor is quite small in size, only taking up a couple of hundred megabytes, account data downloaded can vary. So ensure that there’s enough space for your accounts’ data. We suggest checking the official minimum requirements for further details.
Google Ads Editor is available for Windows and Mac OS.
Tutorial: how to use Google Ads Editor
Here we cover key fundamentals needed for you to utilise Google Ads Editor for day-to-day Google Ad processes.
If you already have some experience with Google Ads Editor and you are keen to expand your knowledge with more advanced functions, click here to navigate to the ‘Advanced functions in Google Ads Editor’ section.
Setting up to work on your accounts offline
Once installed and launched, you should see the following screen below. The editor asks you to sign in to your Google Ads account connected to your organisation’s My Client Center (MCC).
If you don’t see the prompting sign-in window, click ‘Add’ located in the top left corner of the Editor. You have two options to log in, you can either open a new tab in your browser or use an in-app browser to sign in.

After logging in, you should be able to see a list of available accounts to download. We recommend only downloading the accounts that you will be regularly managing in order to speed up the process. Once you complete this process, you can use the option located in the bottom left corner to display only downloaded accounts.
For the purposes of this guide, let’s stick to just one account named ‘Impression Digital’. However, if you have an extensive accounts list, you can search for available accounts in the search box in the top right corner.

Click the checkbox next to your account name and click ‘Download’. This should bring up a new window. We recommend using the ‘Campaigns already downloaded’ or ‘Campaigns that I select’ and additionally using filters and the search box to update only the campaigns needed.

For this guide, we decided to select four different campaigns. Once you select your campaigns and click ‘OK’, Google Ads Editor will start downloading the essential data for the selected campaigns.

We recommend starting out with your most important accounts as the download times may vary depending on the size of your account data. Later in this guide, we will show you how to download more campaigns at any time.
Navigating around the tool: a quick tour
The image below provides an overview of what your selected account should look like in Google Ads Editor. The editor displays up to four charts visualising the data based on the key chosen metrics and range.
We will cover the performance summary section of this overview later in this blog.

In the bottom right corner, we can find useful functions, such as the Google Ads Editor Help Centre, check the current version of the editor, change the font size, and enable dark mode. We find the last two functionalities particularly useful when spending a lot of time with the editor.
The top right section of Google Ads Editor provides us with the options to quickly open a different account, update the data in the editor, which means re-downloading new data by clicking ‘Get recent changes’, check any performed changes, see any new notifications, get handy statistics and post implemented changes.
The top left section of the interface provides a colour legend. The application of it can be noticed on the left side of the offline editor. In the legend, the campaigns coloured in green are newly downloaded campaigns. This information will tell which campaigns have up-to-date data in the editor. We should also pay attention to unposted local changes, highlighted in purple.


Now, looking over to the left panel. The top part of the left panel enables you to expand your campaigns and display ad groups assigned to them. Click the small dropdowns next to the campaigns to view this.

Both left sections have search boxes and search filters after clicking the three dots, which are highly recommended using when using Google Ads Editor for navigating your campaigns.
If you click ‘Done’, the legend will disappear, but we still can see the made changes in the left panel by looking for the following indications:
- The bolded font in the left section informs us about unposted local changes
- The grey font in the left section informs us about deleted/paused ad groups or campaigns.
- The strikethrough font in the left section informs us about deleted items.
Below is an example in Google Ads Editor

The bottom left menu contains a collection of key elements available on Google Ads account and the selection of one of them provides further advanced options for:
- Account-level,
- Campaigns,
- Ad groups,
- Asset groups,
- keywords & targeting,
- Ads,
- Ad extensions,
- Recommendations

In this example, we can see the account with a total number of five campaigns, ten ad groups, 258 keywords, 64 ads, 13 extensions and 33 recommendations.
It should be noted that selecting a new item in the bottom left menu, will display other data in the right and centre of the editor.


The first image above displays the available data related to sitelinks assigned to the account level, whereas the second image shows available image ads in the ‘Custom – Intent – PPC/SEO services’ ad group.
Google Ads Editor allows you to select multiple elements by using the left button of the mouse and holding the control/command button. Alternatively, if you want to select all data (in this example keywords) and update them to broad match type keywords, then you can use a keyboard shortcut (ctrl/command + a). When the keywords are highlighted in the central part of the editor, move the mouse cursor to the panel on your right, choose the match type category and select broad match type. This should make it easier for you when viewing accounts.
It’s also worth mentioning the filter bar at the top of the central part of the editor. If your account contains hundreds of keywords, campaigns and ad groups, you will quickly find a need to sort out your data. A list of added filters will always appear next to the bar, see below for an example.

Creating campaigns
Once familiar with the general layout and navigation in Google Ads Editor, now you can create your first campaign. There are several ways to approach this task, but in this section, we will cover the easiest one.

Click on the name of your account in the top left panel and select campaigns in the bottom left sections. Click ‘Add campaign’ and you will see a new campaign with a red circle next to the campaign name under your old campaign. In our case, the new campaign is named ‘Campaign #8’ by default.
The red icon means that there is an error that will prevent you from publishing it online. The red circle is displayed next to the budget settings, enter the required amount into the field to solve this issue. If we would need to display more advanced settings related to budget, we should click the pen icon next to the budget field.
To create new ad groups, follow the same steps but select ad groups in the bottom left panel. Once you click ‘Add ad group’ at the top of your screen, you will see a window to select campaigns where the new ad group should be added.

Another way to put a new ad group to the desired campaign is to select the specific campaign in the top left corner, choose ad groups in the bottom left panel and click ‘Add new ad group’. In the right side panel, you have the option to modify the new ad group to tailor it to your needs.
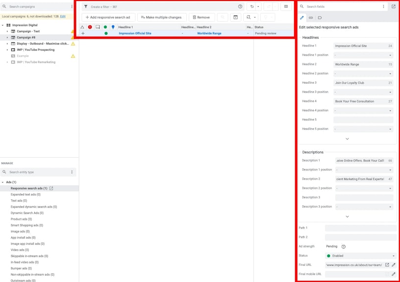
Reviewing ad changes
Another way to see where we performed any changes is to look for triangles next to keywords, which inform about made changes in the editor.

Using the image above as a reference, in Google Ads Editor you can get the information that all the keywords are enabled by checking the status icon (a green dot informs about positive verification for posting). Furthermore, you can review any comments by clicking on the comment icon and ensure that there are no issues with the provided data by checking the verified status (the red circle icon). Yellow circle icons imply warnings regarding Google Ads policy violations. To view and solve them, you should expand the notification at the bottom part of the editor by clicking on the triangle.

Google Ads Editor enables you to rebuild ads easily by copying the current ad copywriting and paste it to an Excel spreadsheet or Google Sheets. However, if you would like to refresh the ad copy in the editor manually, then should select the correct campaign and ad group in the top left corner, choose the desired type of ads under the ‘Ads’ category in the bottom left panel and decide whether to create a new ad or rebuild the current one using the right side panel. If Google Ads Editor spots any issues regarding the ad copy, an icon will appear next to it.

Posting your ads
Posting new changes, such as posting new ads, is a straightforward process in Google Ads Editor.
One common mistake users make is that once they have completed making their changes, they should always remember to click the ‘Check changes’ button located in the top part of the editor and select ‘All campaigns’ to display all made changes in the account.

If the number of changes made is correct, we select the ‘Check changes’ option to let Google Ads Editor ensure that there are no errors and make sure that we are ready to launch them online.
Once the process is done and there are no issues with the changes, you should select the ‘Post’ button in the top right corner. In the new window, we can select posting changes to all campaigns or to specifically selected campaigns and accept them by clicking the “Post” button.

Exporting and importing files
Google Ads Editor offers options to export data from or import files to the offline application. This makes it easy for you to move campaign data from an old Google account to a new one, for instance. This can be found in the accounts manager after selecting ‘Accounts’ button at the top of your screen.

Alternatively, we can reach both functions by selecting ‘Accounts’ tab in your top left corner. This way enables us to be more specific about the data range we are about to import or export.

Once we select the data set, the offline editor will download the CSV file by default, and we should follow the same step to import them into the new account. We recommend reviewing the import changes communication and ensuring that no essential data were skipped, such as shown in the screenshot below.

Once we are happy with our import, select the ‘Finish and review changes’. If we are happy about the changes made, press the ‘Keep’ button and post all the changes online.

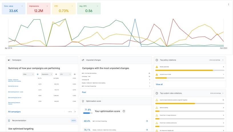
Analysing performance
Google Ads Editor offers the functionality to audit the performance of our account, campaigns or ad groups. To do this, select the ‘Overview’ tab in the ‘Account-level’ section in the bottom left panel and select which campaign performance you would like to review. Alternatively, click the account’s name in the top left panel to select all campaigns and ad groups.

You can browse specific date ranges and display the available data on the charts. This can be adjusted to display data hourly, daily, weekly, monthly and quarterly. To open the full list of available metrics for comparison, click the small dropdown triangles on the right side of the coloured squares.
Furthermore, the central section contains other useful data, such as the optimisation score, which runs from 0-100% and you should try to maintain the highest possible level to ensure that your campaigns perform at their full potential. The section also provides tailored recommendations for improving campaign performance.

Additionally, the editor’s overview enables the following actions:
- Perform a quick inspection of the best-performing keywords,
- Analyse auction insights,
- Examine network and device performance,
- Study how many unposted changes are waiting to be posted online,
- Check top policy violations based on errors and warnings,
- Inspect any top custom rules violations.
Advanced functions in Google Ads Editor
Here we cover advanced functions that Google Ads Editor provides to help you optimise your paid media campaigns and automate work within Google Ads. Below, we cover several features that will be useful for managing a large number of campaigns, cutting down time spent implementing all the changes manually.
Using bulk editing tools
Bulk editing tools is an absolute must-have when using Google Ads Editor. These tools will save you a massive amount of time, which you would spend on manually editing your campaigns and keywords in the browser-based Google Ads.
The first technique is to import data as text directly from your Excel spreadsheet to the editor. Select the ‘Account’ button at the top of your screen, click ‘Import’ and choose ‘Paste text’. Open a new Excel spreadsheet or Google Sheets and prepare a file that will contain the data you would like to import to the editor, keeping in mind that the first row should contain only the column labels for the Editor to upload the data correctly.


Once the Excel import document is ready, select the correct columns and rows and copy them (ctr/command + c). Return to the editor and paste (ctr/command + v, or ‘Paste from clipboard’).

Then, click the ‘Bulk Change Action’ field and select the right option. Following this, review if the editor correctly loaded the data to import. Check whether all needed columns display correct column labels and adjust any issues by manually selecting the correct label. If everything is correct, press ‘Process’.
A new window should open informing us about how the process went and whether Google Ads Editor encountered any issues, which led to skipping some data. If everything was successfully uploaded, click the ’Finish and review changes’.

Best practice is to check the changes and confirm them by selecting the ‘Keep’ button as well as post them online by clicking the ‘Post’ button’.
A second way to make multiple changes is to select the right campaign element that we want to upload in bulk. View the type list located in the bottom left corner of the editor (in our case, we will upload a group of new keywords) and click the ‘Make multiple changes’ button.

You should prepare a list of keywords you would like to import using a new Excel sheet or Google sheet while bearing in mind leaving the first row for the purpose of the column labels for Google Ads Editor.

When the new data sheet is ready, paste it into the editor.

In the new window, remember to select the ‘My data includes columns for campaigns and/or ad groups.’
If we don’t include campaigns and ad groups in the Excel document, then we would have to manually select destinations in the editor for each campaign and/or ad group individually. Next, choose the correct bulk change action. Because we want to add new keywords, we will leave the option as it was by default.
Now, we need to action the process, review the changes made and post them online.
Before we go any further, we need to remind you that Google Image Ads only have a 150kb size.
To upload image display adds in bulk, create a new Excel or Google sheet that contains the required headings in the first row, see below.

A quick note about how to ‘copy as path’ on Mac. Find and select the images on your computer, press and hold the ‘control’ button and right-click to display the menu option. Hold down the ‘option’ button and you should now see how the ‘Copy’ option is changing into ‘Copy X items as pathnames’. On Windows, just hold the ‘Shift’ button and right-click the desired file, and select the ‘Copy as Path’ option.

In this case, we used Google Sheets, and typed ‘Image ads’ in the search box of the Type List panel in the bottom left corner. We continued by clicking the ‘Make multiple changes’ button.

Again, you have a choice to select manually where you would like to upload the image ads or like in this case, choose the ‘My data includes columns for campaigns and/or ad groups’ option. Paste the data from clipboard or copy it using the available shortcuts and continue by clicking the ‘Process’ button.

A new window should open and inform you about how many of your ads were successfully uploaded. If you are happy with the upload, click ‘Finish and review changes’.
The new image ads will have a green background, that informs about the proposed changes. To make the changes live, click the ‘Keep’ button and post the changes.

Advanced ad changes and text tweaking
Google Ads Editor provides you with tools to quickly amend and replace text in various elements of Google Ads campaigns, which are very useful when making minor adjustments to your Google Ads account.
For the purposes of this blog, one of our team members made some typos in the headline 1 & 2 used in the new ad copywriting for responsive search ads used in the ‘Innovative Digital Marketing’ campaign.

To solve these problems, we need to find the faulty ad copywriting containing typos in the bottom left panel and select all the RSAs for which we will use the replace text option available in the ‘Edit’ section.

In the ‘Advanced change’ window, mark the checkbox next to headline 1, type the incorrect text from the headline, provide below the correct headline and confirm the changes by clicking the ‘Replace’ button.
As a result, the whole ‘Headline 1’ column will update and the typos will disappear. Now the whole process needs to be repeated for ‘Headline 2’.

If you want to add extra text to a certain headline in your current ad copy, then we would recommend using the ‘Append text’ option, also available in the ‘Edit’ section. The functionality allows you to choose whether to place a new piece of text before or after the existing text.

Select the ads where you want to append text, follow the same steps as previously with the replace text option, but add the new text and select the position of the new text. Once we confirm to ‘Append’ the text, the whole ‘Headline 1’ column will update.

The third way you can quickly perform advanced text changes in our ads is to use the setting panel. Select the ads that need your attention (in our case, we will use the same RSAs ad copywriting utilised in the example before, but we will focus on modifying the headlines located in headline 2).

Next, view the right side and update the text in the field related to headline 2 as needed. We decided to use the ‘We’ll Deliver It To Your Home’ and confirmed the change by clicking enter.
The whole column in the Headline 2 was successfully updated. To upload the changes online, click the ‘Post’ button.

Changing keyword match types
With changes to keyword match types covered on the official Google Ads page, Google is putting more and more pressure on using broad match type keywords with smart bidding strategies to extend the potential reach of our ads and improve the overall performance of our campaigns. Google Ads Editor offers the ability to bulk change keyword match types in just a few clicks. Therefore, we want to show you how swiftly you can upgrade your keywords in your Google accounts.
Select the specific campaign or ad group in the campaign tree manually, or by using the right filters at the top of your screen. Next, select the ‘Keywords’ section in the type list and highlight all keywords that you want to upgrade. Alternatively, use the following keyboard shortcut (ctr/command + a).

Continue with changing the file related to the ‘Match type’ and pick the ‘Broad’ match type. You should instantly see the change across all selected keywords. The last step is to upload the changes by clicking the ‘Post’ button.

Identifying duplicate keywords
Another useful functionality of Google Ads Editor is identifying duplicate keywords. The option can be applied to a single campaign as well as the whole Google Ads account. The functionality is located in the ‘Tools’ category, under the ‘Find duplicate keywords’.

The new window will provide opportunities to select an exact range of our campaigns where Google Ads Editor should look for any duplicate keywords, select a match type of your keywords as well as adjust the word order. Make sure to select the correct ‘Location of duplicates’ option to ensure that the editor will display the desired results.

In our case here, we have chosen to compare two campaigns and the editor informs us that there are a lot of duplicated keywords between the campaigns.

To display the duplicated keywords specifically for the Campaign #8 campaign, we have to click the name of the campaign in our campaign tree.

To turn off the duplicated keywords preview, click on the red button with the X symbol.
Smart bidding management
Within Google Ads Editor you are able to apply smart bidding strategies through the platform, alongside changing targets and strategies themselves.
This can be action by selecting the campaign you want to change and going to the settings section.

Click the pencil icon which then takes you to a new window where you can select what strategy to use.


With more intricate bid strategies you are able to select targets to optimise your activity.

Using advanced filtering
Being able to filter activity is an important tool when using Google Ads Editor, as it allows you to focus your view on a subsection of campaigns, this being by campaign type or the naming conventions you use to define generic and brand activity.
In order to use advanced filtering you will need to click on the create a filter bar, in which you will have multiple options to create filters based on various parameters.

You will then be able to apply a filter using the various parameters set by Google Ads.

Filters can be used at all levels Google Ads, allowing the ability to quickly segment activity.
Integrating with spreadsheets
Spreadsheets in the form of CSV uploads can be integrated into Google Ads editor. This can be extremely useful when bulk uploading ads for example and can be used to upload multiple campaigns, ad groups, keywords, extensions and more.
In order to do this you will have to have your upload builds already prepped in a CSV format and go to import from the file in settings.

You can then select the file you want to upload, which Google Ads Editor will then begin to import into the Google Ads account
How we use Google Ads Editor
Google Ads Editor is used almost daily by our paid media experts. The tool allows us to have a holistic view of an account’s structure, allowing us to quickly view the keywords within an ad group/campaign, the ads which are currently live and what extensions are applied to which campaign.
The new software update of the tool now allows us to see performance KPIs such as cost, impressions, conversions, ROAS and more. This allows us to make data-based decisions on activity without having to open up the web browser.
The program is used typically for the following actions:
- Uploading/pausing ads
- Uploading/pausing keywords
- Creating new campaigns
- Adjusting settings such as location/language targeting
- Bulk applying audiences
- Changing campaign budgets at scale
- Creating new extensions and applying these to campaigns
Next steps
Google Ads is a brilliant tool that allows you to make changes to your ad accounts in bulk such as uploading ads, pausing campaigns and labelling activity, alongside being able to change bid strategies and adjusting their set targets all within the platform. More importantly, the program does not need an internet connection, meaning you can prepare changes to the ad account without having an internet connection.
We focus on achieving the aims and goals of the businesses we work with, developing bespoke strategies for their needs. We use multiple additional tools to support our paid media offering, ensuring activity drives value for the businesses we work with daily. To find out more about our offering, please visit our paid media page, and also find out how we can support your business’s growth by getting in touch.